The Designer control is one of the main features of the Pathway Developer tool. This area is used to create and manage Codeset Files.
Codeset Files can be built and managed without being linked to any Rule Nodes. Codeset Files can also can be linked to Rule Nodes across multiple pathways.
When a Codeset is changed in a Codeset File, all rules that are linked to the Codeset will be updated to the new codes. Pathways will need to be uploaded for the changes to take effect.

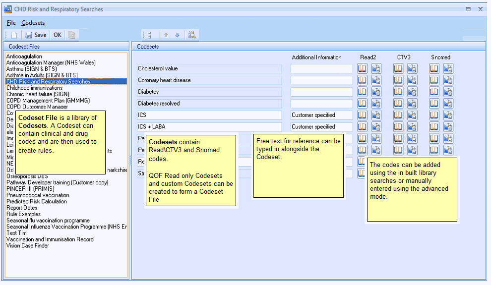
A Codeset File is a library of Readcodes\ CTV3\ Snomed codes that are used when creating Rule Nodes in a pathway.
The Codeset File contains collections of Codesets. Within each Codeset can be one or many codes. These Codesets are then used when rules are being created.
Example Codeset File construction (Read codes only.)
